

|
The IR
Configuration tab is present
only if you have selected an IR port
in the IP Link |


|
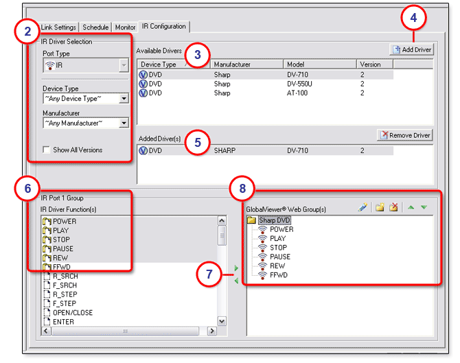
To select a device driver for an IR port:
As an option in the IP Link Tree window, you can right-click the IR port and give it a unique name. For example, in the figure on the right, IR Port 1 has been changed to Sharp DVD.
Select the Show All Versions check box to show all versions of the drivers. This is optional. If the Show All Versions check box is deselected, only the latest version appears in the Available Drivers section.
|
|

|
To configure the selected IR port:
|
|
Note: Before changes are viewable in GlobalViewer, you must perform the build and upload process in Global Configurator. To view the configured IR port in the GlobalViewer interface:
|
|
|
|
